안철수연구소 보안전문가 3인의 "PC관리 노하우" 전격 공개_ASEC 분석2팀 박시준 연구원
2008.01.14
전문가를 따라하라!
느리고 버벅거리는 PC를 사용할 때마다 제대로 PC를 관리해야겠다는 생각이 들지만 무엇을 어떻게 해야 할지 막막하기만 하다. 그럴 때 가장 좋은 방법은 전문가를 따라하는 것이다. 여러분의 건강한 PC 관리를 위해 안철수연구소의 보안전문가 3인의 PC 관리 노하우를 전격 공개한다.
PC 보안을 위해 어떤 방법을 사용하고 있는가.
업무 특성상 여러 대의 컴퓨터를 사용하고 있다. 그 중 업무용 컴퓨터와 개인용 컴퓨터에는 AhnLab의 V3 Internet Security 2007 Platinum을 기본적으로 사용하고 있다.
또한 윈도우 탐색기에서 파일 단위로 검사 결과를 확인하기 위해 [환경설정] -> [기타설정] 에서 “Windows 탐색기 메뉴 사용”과 “통합 검사하기”를 체크해 두고 사용하고 있다. 이 기능을 사용하면 특정 대상만을 빠르게 검사할 수 있어 매우 유용하다.

[그림 1] Windows 탐색기 메뉴 사용하기 설정
추가적으로 Comodo사의 방화벽인 Comodo Firewall Pro를 사용하고 있다. 무료로 제공되는 방화벽이지만, 상용 방화벽에 버금가는 기능과 성능을 제공한다. 또한 네트워크뿐만 아니라 나의 컴퓨터에 설치된 프로그램에 대해서도 보안 기능을 제공한다. 따라서 알려지지 않은 보안 위협 또한 예방할 수 있다. 하지만 너무 많은 알림창(Alert Pop)으로 인해 오히려 작업에 방해를 받을 수 있으며 설정을 잘못 했을 경우 특정 소프트웨어를 정상적으로 사용할 수 없게 될 수도 있어 컴퓨터에 대한 전문적인 지식이 부족한 사용자의 경우엔 적극적으로 추천하지는 않는다.
PC 관리 노하우가 있다면.
컴퓨터는 우리의 작업을 도와주기 위한 훌륭한 도구이다. 우리가 자주 사용하는 부엌칼의 경우 날이 무뎌지면 다시 갈아서 사용하듯, 컴퓨터 또한 효율적인 사용을 위해 지속적인 관리와 관심이 필요하다.
먼저, 윈도우 업데이트를 주기적으로 실행한다. 윈도우 업데이트는 윈도우에서 발견된 각종 보안 취약점을 패치해준다. 미국 시간을 기준으로 매월 둘째주 화요일에 업데이트를 발표한다. 따라서 매달 둘째주 수요일에 윈도우 업데이트를 확인하고 이를 수행한다. 이는 가장 간단하면서도 매우 효과적인 보안을 위한 첫 걸음이다.
둘째, 인터넷 익스플로러 보안 설정을 보통 이상으로 설정한다. ActiveX의 경우 특히 국내 스파이웨어 배포 업체들이 선호하는 배포 방식이며, 인터넷 익스플로러의 보안 설정이 낮게 되어 있을 경우 여러 문제점이 발생할 수 있으므로 보통 또는 그 이상으로 설정해 놓고 사용하고 있다. IE 7버전에선 기본 수준이 “약간 높음”으로 보안이 강화됐다. IE 6버전에서도 “보통”으로 설정해 놓고 사용하고 있다.

[그림 2] Internet Explorer 의 보안 설정
셋째, 웹 서핑 중 ActriveX를 이용해 프로그램을 설치 하려고 할 경우 그 사이트가 신뢰할만한 사이트인가를 살펴보고, 꼭 필요한 프로그램인지를 살펴본다. 예를 들어 은행 사이트에서 키보드보안과 암호화 모듈을 설치하는 것은 정상적인 것이므로 설치를 한다. 하지만, 동영상을 보기 위해 접속한 사이트에서 리워드(쇼핑시 적립금 제공 서비스) 프로그램을 설치하려고 한다면 이는 사용 목적과는 상반되므로 설치를 하지 않는다.
넷째, 인터넷 공유기를 사용하고 있다. 집에선 랩톱(Laptop - 흔히 노트북이라고 부른다) 한대만 사용하고 있다. 많은 이들이 한대의 컴퓨터만 사용하는데 왜 인터넷 공유기를 사용하냐고 의아해한다. 이유는 다음과 같다
(1) 무선 인터넷 AP 기능을 사용해 집안에서 랩톱의 이동성을 높여준다.
(2) 랩톱이 할당 받는 주소는 가상 IP(192.168대역)이므로 외부에서 랩톱으로 직접 공격이 거의 불가능하다. 따라서 웜(worm)과 같은 공격을 효과적으로 예방할 수 있다.
마지막으로 여러 시스템 관련 유틸리티를 사용하여 컴퓨터의 문제점을 지속적으로 확인한다. 하지만 이 방법의 경우 컴퓨터에 대해 약간의 전문 지식이 필요하다. 간략히 소개 드리면 다음과 같다.
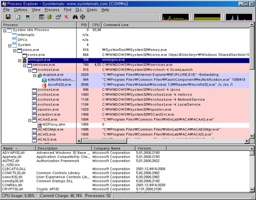
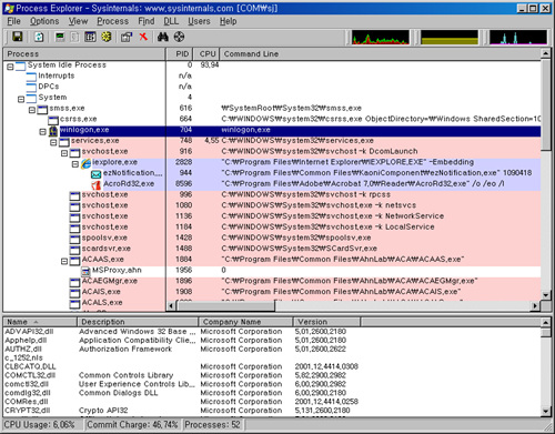
- Microsoft Technet의 Process Explorer
현재 내 컴퓨터에서 실행되어 동작중인 프로세스를 매우 세밀히 보여주고 추가적인 작업을 할 수 있게 제공해준다. 이 프로그램은 PC방과 같이 여러 사람이 공동으로 이용하는 컴퓨터를 사용하는 경우 꼭 사용하는데 스파이웨어로 의심되는 항목들을 종료시켜 개인 정보 유출을 차단하는 목적으로 사용한다.

[그림 3] Microsoft Technet의 Process Explorer
- Microsoft Technet의 Autoruns
내가 사용하는 윈도우에서 자동으로 실행되는 프로그램들을 목록화해서 보여주는 프로그램으로 다양한 항목들을 보여준다. 그리고 이들을 저장해서 차후에 만들어진 목록과 비교할 수 있는 Compare 항목도 있어 추가로 항목이 설치 되더라도 손쉽게 확인할 수 있다. 또한 해당 프로그램의 제작사(Publisher)와 설명(Description)을 보여주므로 보다 쉽게 프로그램의 출처를 유추할 수 있게 도와준다. 또한 마우스 오른쪽 메뉴를 통해 “Search Online”기능을 제공해 검색 엔진을 통해 해당 항목에 대해 직접 검색할 수 있게 도와준다. 내가 설치하지 않은 스파이웨어를 한눈에 쉽게 확인할 수 있어 매우 유용한 프로그램이다.

[그림 4] Microsoft Technet의 Autoruns
중요 데이터에 대한 백업 관리는 어떻게.
업무와 관련된 중요한 파일들은 별도로 USB 드라이브에 백업을 해 두고 있다. 또한 일정한 양이 되면 CD또는 DVD로 백업을 해둔다. 그리고 업무와 관련된 프로젝트와 같이 변경이 잦은 데이터에 대해서는 파일자루의 백업 기능을 사용해 작업이 끝날 때마다 백업을 수행하고 있다. 이렇게 데이터 백업에 신경을 쓰는 이유는 컴퓨터는 하나의 기계 장치 이므로 언제든지 고장의 위험에 놓여 있다. 즉, 아무리 보안을 잘 하더라도 물리적으로 고장이 발생하면 소중한 데이터를 살리기 위해서는 많은 노력과 시간이 소요될 수 있으며 이렇게 해서도 복원이 되지 않을 수 있기에 사전에 백업을 철저히 해 두는 것이 매우 중요하다.
보안 정보를 습득하기 위해 자주 가는 사이트나 참고하는 전문 자료가 있다면.
특별히 정보를 얻는 곳은 정해져 있지 않다. 해외 유명 보안 업체의 홈페이지나 블로그를 주로 방문해서 그곳의 보안 이슈 및 트렌드를 파악하려고 노력한다. 관심이 가는 주제가 있다면 검색 엔진을 통해 해외 블로그를 찾아본다.
유용한 툴들이 모여 있는 Microsoft Technet의 Sysinternals 는 자주 들리는 사이트 중 하나다.
보안은 여러 분야를 통틀어 발생하고 있다. 따라서 컴퓨터에 관심을 가지고 꾸준히 여러 분야에 대해 알아두는 것이 그 무엇보다 중요하다.
외출 전 반듯이 대문을 잠그는 것과 같이 컴퓨터 보안 역시 본인이 관심을 가지고 신경을 써야 하는 부분이다. 하지만 대문과는 달리 눈에 보이지도 않고 명확하지 않아 많은 어려움이 있으리라 생각된다. 가장 손쉬운 방법은 자신이 신뢰할 수 있는 보안 업체의 통합 보안 제품을 사용하는 것이다. 이들 보안 제품은 1년치 제품만 판매하는 것이 아니라 제품 사용도중 발생한 보안 이슈에 대해 원인 파악 및 해결을 해 주는 서비스 또한 함께 판매하는 것이다. 따라서 보안 업체의 신뢰성이 그 무엇보다 중요하다.@